Экономические науки/6 Маркетинг.Менеджмент
Магистрант Осташко Оксана Юрьевна
Белорусский государственный
технологический университет,
Республика Беларусь
Управление взаимоотношениями
с клиентами на базе CRM-системы
Деятельность любой коммерческой организации неотъемлемо связана с процессом
взаимодействия с клиентами. Более того, в результате взаимодействия организации
с клиентами заключаются сделки, осуществляются продажи товаров и оказание
услуг, что является основным источником дохода коммерческих организаций. В
условиях высокой конкуренции во многих сегментах рынка, менеджерам организации,
участвующим в управлении процессом взаимодействия с клиентами, приходиться
принимать важные решения, последствия которых могут сильно сказаться на
дальнейшей деятельности всей организации в целом.
Процесс взаимодействия начинается со знакомства потенциального клиента с
товарами и услугами организации. Информация о них распространяется в виде
рекламы на различных площадках, подготовленной отделом маркетинга и
направленной на определённую целевую аудиторию.
Потенциальный клиент анализирует информацию о предложенных товарах и
услугах, сравнивает их характеристики с аналогичными продуктами других
организаций, изучает отзывы с целью принятия решения о заключении сделки –
покупки предложенных товаров и услуг. Если потенциальный клиент принимает
положительное решение, осуществляется сделка, и в дальнейшем в процессе
владения и использования продукта происходит оценка его характеристик –
качества, удобства, надёжности и т.д. Если опыт использования продукта был
отрицательным, то клиент с высокой вероятностью прекратит взаимодействие с
организацией. В ряде случаев его уход предотвратим, организация может вернуть
его в ряды действующих клиентов, если предпримет специальные меры при
взаимодействии. Если опыт оказался положительным, клиент, вероятно, совершит
повторную и последующие сделки и станет действующим и активным потребителем
продуктов организации. Все стадии процесса взаимодействия организации с
клиентами показаны на рисунке 1.
Ценность клиента возрастает вместе со сроком взаимодействия. Как показывает
анализ статистических данных, привлечение новых клиентов обходится в несколько
раз дороже, чем удержание существующих . Поэтому важнейшей задачей при
управлении взаимодействием с клиентами организации является распознавание
вероятного ухода клиентов и принятие мер для их удержания, например, путём
применения всевозможных маркетинговых стратегий (акций, скидок, бонусов и
т.п.). В качестве показателей эффективности процесса взаимодействия с клиентами
используются такие статистические данные, как количество и процент потерянных
клиентов, количество и процент привлечённых клиентов, средние частота и сумма
сделок и т. п.

Рис. 1. Стадии процесса взаимодействия с клиентами
Для повышения эффективности процесса взаимодействия организации с клиентами
необходимо организовать управление этим процессом.
Высокая сложность и масштабность процесса взаимодействия организации с
клиентами приводит к необходимости разработки и применения систем автоматизации
при управлении этим процессом для повышения качества и рациональности
принимаемых решений. Это требование привело к появлению подобных систем
автоматизации при управлении взаимодействием с клиентами и целой концепции
клиент-ориентированного ведения бизнеса – Customer Relationship Management
(CRM), успешно применяемой за рубежом и в нашей стране.
В свете информационных технологий система CRM
представляет собой набор определенного программного обеспечения (ПО),
позволяющего автоматизировать и совершенствовать бизнес-процессы, связанные с
управлением продажами, маркетингом и сервисной поддержкой клиентов.
Данное ПО дает возможность координировать не
только действия различных департаментов, взаимодействующих с клиентом (продажи,
маркетинг, сервис), но и работу различных каналов взаимодействия с клиентом —
личное взаимодействие, телефон, Интернет — с тем, чтобы установить долгосрочные
и взаимовыгодные отношения.
В составе CRM-системы выделяются несколько аспектов работы: оперативный,
коллаборационный и аналитический.
Оперативный блок позволяет сотрудникам организации осуществлять быстрый
ввод и доступ к информации о контрагентах, сделках, встречах, звонках и т. д.
Коллаборационный блок реализует возможности автоматизации контактов с
клиентами по различным каналам связи (телефон, веб-портал, электронная почта,
социальные сети и другие каналы), в том числе для получения обратной связи,
проведения опросов и т.д.
В качестве механизма коллаборации используется ЦИОК, упрощающий процесс
взаимодействия с клиентами за счёт автоматизации рутинных операций.
Аналитическая блок CRM-системы позволяет обрабатывать «сырые» – статистические
данные о процессе взаимодействия, выявлять закономерности, строить отчёты по
различным критериям: построение воронки продаж, многомерный анализ данных
(OLAP), оценка эффективности продаж и маркетинговых мероприятий.
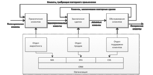
Схема управления взаимодействием организации с клиентами с помощью
CRM-системы показана на рисунке 2:

Рис. 2. Схема управления взаимодействием организации с клиентами с помощью
CRM-системы
Следует отметить, что разработка универсальной формализованной модели
управления процессом взаимодействия организации с клиентами невозможна в силу
его сложности и слабоструктурированности.
При этом для упрощения взаимодействия с клиентами целесообразно
использовать центры интегрированного обслуживания клиентов (ЦИОК) или
контакт-центры, в которых интегрированы функции телефонной связи, IP-телефонии,
web-взаимодействия. Они позволяют организациям эффективно и качественно
обслуживать множество обращений клиентов, поступивших по различным каналам
связи.
Литература:
1. Терещенко
В. М. Маркетинг: новые технологии в России СПб.: Питер, 2004. - 416 с.
2. Архипов
В.Е. Принципы эффективного менеджмента и маркетинга. - М.: Инфра-М, 2007. - 46
с.
3. CRM:
ориентация на клиента. Н. Ермолаева. // БОСС. Бизнес, организация,
стратегия, системы. - 2002. №5.
4. Управление
комплексом маркетинга предприятия на основе CRM-технологий. С.В. Картышов,
И.А. Кульчицкая, Н.М. Поташников. // Маркетинг в России и за
рубежом. 2010. №2.
5. http://www.iteam.ru/publications/marketing/section_26/article_2751