.
, , -
, ,
, [1,3,4].
1. , ,
,
, .
2. .
3. .
4.
, .
, .
5.
.
6. .
7.
,
.
8. .
9.
.
10.
.

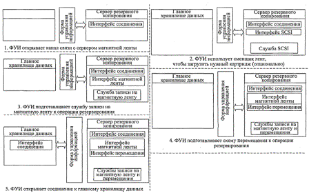
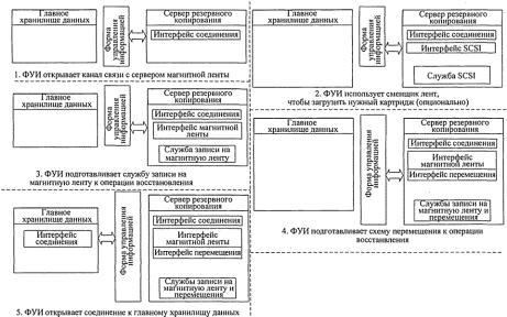
. 1.9.
.
, , ,
[4,5].
1.1. ,
, ,
, .
1.2.
.
1.2.1.
, ,
.
)
, .
,
.
)
. ,
.
(, ,
).
)
, ,
. ,
.
)
, ,
.
1.3. .
1.3.1. ,
,
. ,
, 3 .
1.3.2. ,
, , ,
, .
1.3.3.
,
, . ,
, ?
1.4.
.
1.4.1 ,
,
.
1.4.2.
,
.
1.4.3.
. ,
.
1.4.4.
.
1.4.5.
,
.
1.4.6.
, ,
, ,
, .. .
,
. ,
.
1.4.7.
.
1.5. .
1.5.1. ,
.
, ,
, ,
. .
1.6. .
1.6.1.
, .
1.6.2.
,
.
1.6.3.
.
1.6.4.
, .
1.6.5.
.
1.6.6.
.
1.6.7. ,
,
, .
1.6.8.
.
1.6.9. .
. 1.10.

. 1.10.
:
1. . . :, -
, 2003. - 550 .
2. .., ..
̆ - . - .: , 1982. - 536 .
3. X. :
// LAN, No12,2005 .
4. .. .
: / .. , .. , .
. - .: , 2001.-336 .
5. .., .., ..
̆ . - .: , 19